30
2022.05化工系张强团队发表综述 评论分子模拟与数据科学驱动的电解液研究
该综述总结了经典、从头算和机器学习三类分子动力学模拟方法的基本原理和最新理论进展,梳理了近年来采用分子动力学(MD)模拟方法探究电解液微观结构、电解液宏观性质以及电解液与电极界面反应机制的相关工作,并指出新兴的机器学习技术与MD模拟方法结合...
27
2022.05守护 | 冬奥同款!空气“核酸检测仪”上线清华园
最近细心的同学在食堂、图书馆会注意到一些新入驻的神秘仪器,这些外表平平无奇的小盒子承担着守护校园环境安全的重要使命——为公共场所的空气做“核酸”检测。通过对气溶胶进行采样和检测,监测环境中的新冠病毒,这套防疫“黑科技”——公共空间生物气...
27
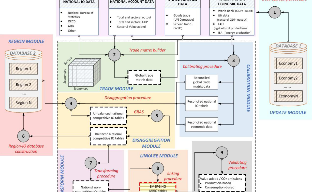
2022.05地学系关大博课题组构建全球新兴经济体全区域近实时投入产出模型
地学系关大博教授课题组经过5年多的筹划和准备,构建出全球首个全域尺度、长时间序列、模块化数据采集、聚焦全球发展中国家经济体的多区域投入产出模型。
27
2022.05乐动平台机械系研发微小型管道机器人 实现亚厘米级管道高效探测
近日,乐动平台机械系现代机构学与机器人化装备实验室研发了一种可在亚厘米级管道中高效运动的管道探测机器人。
26
2022.05深圳国际研究生院黄来强团队合作揭示兰科植物真菌异养进化的分子机制
近日,乐动平台深圳国际研究生院黄来强(Laiqiang Huang)教授团队与福建农林大学兰思仁教授、刘仲健教授团队等国内外合作者,通过测定组装和比较分析兰科植物真菌异养三类演化生活型(初始型、部分型和完全型)的物种基因组,揭示了真菌异养兰花形态建成和...
26
2022.05电机系易陈谊课题组在钙钛矿太阳能电池领域取得重要进展
近日,乐动平台电机系易陈谊课题组采用真空热蒸发镀膜与传统溶液法相结合的工艺制备高质量钙钛矿薄膜,突破了目前无甲胺铯甲脒铅卤钙钛矿(铯甲脒钙钛矿)太阳能电池效率的最高记录。
26
2022.05化工系骞伟中课题组在分子筛交生相的本征酸性位点高分辨表征方面取得突破
近日,乐动平台化工系骞伟中课题组在分子筛交生相结构精准合成及高空间分辨率电子显微学结构表征其本征路易斯(Lewis)酸性位方面取得突破,丰富了分子筛催化的基本构效关系认识。
25
2022.05交叉信息院段路明研究组实现二维外尔方程的量子模拟
交叉信息院段路明研究组实现二维外尔方程的量子模拟近日,乐动平台交叉信息研究院段路明研究组在离子阱量子模拟领域取得重要进展,利用单个囚禁离子成功实现了磁场中的二维外尔粒子的量子模拟。该成果的研究论文《磁场中的二维外尔方程的量子模拟》(Quant...
最新动态